Written by Dyro, Edited by Xam Xam.
Editor’s Note: Yes, I have two Assassin Tanking Guides, yes there’s a story behind that. Either way, I’d recommend reading both of them!
Updated for Game Update 6.1 – 9th March
USER MANUAL
There will probably be three types of players reading this guide:
- I’m a newbie and want to get guidance on my way to enlightenment and badassdom.
- What, Force Speed only increases movement speed?! I’m gonna quit this game!
- Heh, Dyro is writing guides now? When did he learn that taunts can’t miss?
This site provides content for every personality outlined here. Type 1 may just read this guide. Type 2 may skip this guide and learn how to PT tank. Type 3 may skip this guide until the headline “Who am I to tell you how to tank”.
Introduction
So you have chosen the way to enlightenment and badassdom. Great! Of SWTOR’s three tank classes, Sintanks/Shadows are the only ones that don’t rely on a heavy armour proficiency. Instead, we’re using light armour, basically being a piece of cotton. As such, Sintanks do largely rely on their defensive cooldowns to mitigate damage spikes and give their healers a relaxed raid evening, being SWTOR’s “skill tank class”. In 5.0, nearly every successful progression raid group featured a set of two Sintanks because of their hilarious raid utility, their absurd low DTPS numbers and their ability to cheese most of end content’s mechanics. Although Darkness lost its near-godlike status with the removal of lulspeed’s damage reduction, Sintanks remain absolutely viable in this patch’s endgame content. While I’m positive that we’ll see a variety of tank combos in 6.0, I’m convinced that most raid groups will still employ at least one Sintank. So the good news is: We’re still being needed!
I’m a SM hero, gimme the TL;DR!
If you’re too lazy to read this whole guide, here’s the TL;DR:
- Stack about 3500 Shield and 2500 Absorb, take Lethal Mods for Dxun and Warding Mods for old Content. Use Shield Matrix and/or Avoidance Relics, depending on your build. if you can’t afford new Augments, use old 228, since they give you the most Mitigation stats.
- Take the Efficient Termination Set Bonus.
- Use Two Cloaks, Friend of the Force and/or Shroud of a Shadow Tactical Items, depending on the encounter.
- Take Armor Penetration or Force Sensitivity Amplifiers for maximum DPS or Aural Resistance Amplifiers for 10% AoE damage reduced.
- Always know the damage types the bosses deal. Use Deflection against Melee/Range attacks and Force Shroud against Force/Tech. Overcharge Saber works against any attack type. Force Cloak may save your life from time to time.
- Always use Wither/Shock three times in total before activating Depredating Volts (the ability glows if you do so.). Do melee attacks like Thrash, Maul and Assassinate in between when Shock and Wither are on cooldown.
- Keep up your Dark Ward at all times, but only refresh it just before it will fall off.
- Force Speed is not a defensive ability any more.
Ratings
Mitigation: Even without Force Speed DR: Excellent, if you know what to do. As a Sintank, you’ve basically got the best set of defensive cooldowns in this game. If you don’t know what to do, you’re basically a pile of rags wielding a dual-lightsaber. 3/3
DPS: Weak in comparison with a Juggernaut. Virtually non-existent compared to a Powertech. While Shieldtech got a massive DPS buff in 6.0, Immortal Juggernaut and Sintank both remained at corresponding DPS levels, dropping far behind PowerTechs. DPS overall is generally not that bad featuring strong AoE abilities and a decent burst damage, but just not as good as the other two classes’ damage output. 1/3
Mobility and Crowd Control: Regarding our mobility, we’ve got 150% movement speed increase through Force Speed on a 20s CD (15 with Utility), Phantom Stride on 45s CD (for questions regarding its reliability, see section “Phantom Stride”) as well as a whole bunch of movement speed increasing abilities. Force Pull, two Hard-CCs, two Soft-CCs, root kick, Force Slow… the most complete set of all tank classes (although you may want to use a PT or Juggernaut for certain fights because of their special abilities)! 3/3
Raid Utility: Still great. You can make it even greater by using some of SWTOR’s plenty bugs, that found their way into the game with patch 6.0 as well as by playing around with tacticals, set bonuses and their synergies (that are bugged, too). Even without… Cloak, Shroud, root kick – what better could one imagine? 3/3
Badassdom: Over the top, unless you play Shadow. Throwing stones at bosses only worked vs. Goliath in the Bible. 3/3
A quick guide to tanking in general
A wise man once said: “Tanks are the brain of a raid group, while healers are the heart and the DPS the limbs.” As a Tank, you have to fulfill quite a bunch of tasks, including:
- Keeping your group alive: Your first priority is aggroing the boss whenever it’s possible and required in order to save your DPS from taking damage and your healers from headache like hell. You’re the boss’ whipping boy, his little toy, that distracts him from the guys, whose job is killing him. Get over it or else play DPS. Furthermore, you will find yourself in plenty situations where it may be required for you to sacrifice yourself for the group – if Brontes’ Orbs are going to kill a Marauder in the last burn, taunt them and save your DPS’ life, as it may turn out to be critical for success. Note that not every sacrifice is useful – it won’t put you to shame if a DPS dies by his own fault! Just learn your fights and make the right decisions!
- Staying alive: Maybe just as important as the first bullet point. As long as you are alive and doing your work, no one else will die by your fault. Learn how to mitigate damage, how to interrupt bosses by stealthing out of combat and how to survive even the most dire situations!
- Thinking ahead: Learn the mechanics of the boss encounters you want to do. Know the bosses and their phases! Be your group’s brain and lead your mates through the encounters.
- Communication: You are basically your group’s leader. If you’re too shy to make announcements, you’d rather play a different role than a tank. Communicate with your tanking partner! Be talkative, if you don’t have the right defensives ready or so. Never think you know everything about the fight, always be ready to learn other, maybe better ways to lead the fight. Analyze your mistakes, learn from them, and try to avoid them in the future.
- Executing mechanics: You’re doing your work perfectly as long as the boss is like a training dummy to your DPS (at least if the encounter’s mechanics allow it). If there’s any mechanic you can execute instead of your DPS or healers: do it! More DPS = less time to kill = happy raid group. The lesser your DPS have to do anything apart from dealing damage, the better! Be your raid group’s brain!
- Dealing damage: If (and only if!) you’ve brought anything mentioned above to perfection, you might think about optimizing your DPS. Think about how you could build your gear, how to improve your rotation on certain bosses and so on. The more damage you deal, the less have your DPS to do! Find your own balance while executing this task. No one wants to have a tank that dies right away at the very start of the encounter because of his superior DPS stats (and vice versa poor mitigation). I hope that I can show a well-balanced way of gearing to you in this guide.
Mitigation manual
- 1. Knowing the attack types
Perhaps the most important lesson that an aspiring Assassin tank has to learn is the method by which the game calculates damage and thus how to avoid damage. Far more than the other tanking specs, we do rely on knowing what attack/damage type a boss deals and especially when he spells them. There are four known types of attacks in SWTOR: Melee, Ranged, Force and Tech. Regarding the game mechanics, Melee and Ranged attacks barely differ from each other as well Force and Tech do. The difference is mostly purely cosmetic, but in the end it makes no difference whether you are beaten by a lightsaber (Melee) or pierced by a blastersalve (Ranged). There there are few defensive skills that distinguish between Melee and Ranged or Force and Tech – but some do! For example, Sniper’s Take Cover only protects against ranged attacks. Meanwhile the difference between Melee/Ranged (M/R) and Force/Tech (F/T) is huge, at least concerning your mitigation. Note that while F/T attacks can be resisted while stunned, zapped or incapacitated, you won’t defend any M/R damage while being stun locked, since your defense chance is reduced to 0% (from an RP perspective: You can’t move your lightsaber, so you won’t be able to deflect or parry any attacks.).
In addition, there is a third type of damage that is displayed as “Unknown” by most parsing tools. Some folks refer to it as “god damage”, since it goes through everything. This type of damage will hit you literally whenever Matt Pucevich (props to this guy for designing an encounter, where the Bosses have to get run over by a train!) wants to fuck up sintanks that are abusing their Shroud. Examples are Izax’ Omni Cannon, Tyth’s Rage Overload, Master Blaster’s Thermite Mortar void and other atrocities. The special thing about this is that there is no way to reduce the damage taken from these abilities. The damage numbers are most often displayed in yellow, while environmental damage – exhaustion zones like the water around TFB’s little island – is shown in teal numbers. Unlike fall damage, that can be reduced by buying the Featherweight Amplifiers, none of the “Unknown” damage types above can be reduced by any meaning. So deal with it, play your mechanics properly and yell at your healer if you still die from it.
- 2. Knowing the damage types
Furthermore, every attack deals one of four damage types: Kinetic, Energy, Internal and Elemental. These again form pairs – Kinetic/Energy (K/E), also known as “Weapon Damage” and Internal/Elemental (I/E) within which the differences are purely a matter of taste. While M/R attacks can only deal K/E damage, F/T attacks may do all types of damage. The main difference between both pairs of damage types is, that only K/E attacks can be shielded, while I/E can’t. The same applies to Armour Rating, which will only reduce K/E damage. Before equipping anything, a Sintank has got a passive K/E Damage Reduction of 4% and 24% applying to I/E (10% coming from your Mark of Power class buff). You will get round about 35% Damage Reduction on K/E Damage from your Armour Rating, making up a total of about 40% K/E DR. Apart from your class’s passive DR, there are several other buffs on K/E or I/E DR like Mercenary Healer’s Reactive Armor 10% Armour Rating buff or Operative Healer’s Resistant buff on Kolto Infusion reducing I/E damage by 3%.
- 3. Which attack/damage type did just kill me?
In general, every auto hit/standard attack of SWTOR’s bosses will be M/R damage, while everything special should be F/T. Whenever a boss hits you with a lightsaber, a blaster or his claws and fangs, it should be M/R. If he’s casting anything nasty, applying DoTs or placing voids or dealing raidwide damage, it will be F/T by a high chance. There are some notable exceptions like Underlurker’s Rage Storm and TFB’s Scream (both M/R) that you just have to know. The same goes for K/E and I/E damage: If you get hit by any kind of weapon, energy wave and so on, it might well be K/E damage, while nearly every DoT, fire and mental damage should be I/E – but don’t rely only on that policy! To determine which defensive cooldown would have worked to save you from a wipe, just check out your parsing tool of choice – it will tell you attack and damage types in an instant as well as useful stats like “damage shielded”, “damage avoided” and the share of the various damage/attack types in your total DTPS. It may help you with understanding the boss fights and mechanics and thus could save you from a lot of wipes.
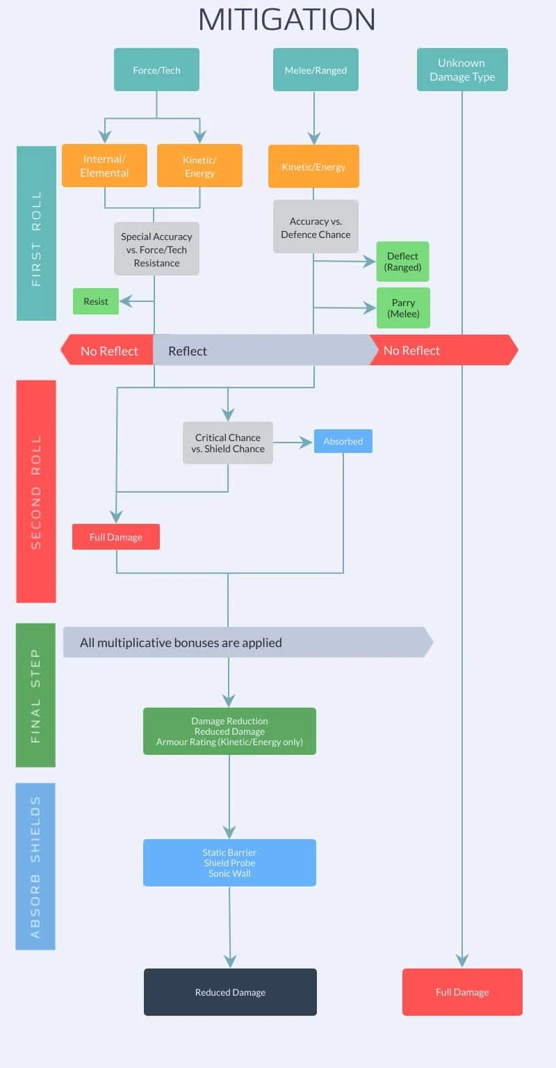
- 4. The Two-Roll system
Damage calculation in SWTOR’s PvE content is based on a Two-Roll system (three rolls in PvP). The first roll determines if the attack will hit you. The game compares the attacker’s accuracy with the target’s defence chance (M/R attacks), or the attacker’s special accuracy with the F/T resistance of the target (F/T attacks). The accuracy is then reduced by the amount of the defence chance. The game then “rolls the dice” based on the resulting chance of hitting in order to determine, whether or not the attack hits. If the attack does not hit, the game displays the fly text “dodge” (defence against M/R attacks by non-force users), “parry” (defence against melee attacks by force users), “deflect” (defence against range attacks by force users) or “resist” (resisted F/T attack) according to the attack type.
Further calculations will only be made if the attack hits the target. After the first roll, the game calculates, whether damage is reflected on the attacker (e.g. by Saber Reflect, Responsive Safeguards or Sonic Rebounder). Attacks that have not even hit the target can therefore not be reflected. Regarding the assassin, Force Shroud will cancel out the effect of Retaliatory Grip.
The second roll only applies to K/E attacks, because I/E attacks can’t be shielded (read: every K/E hit, that didn’t get resisted/defended, will be checked by the second roll). The game compares the attacker’s critical chance with the target’s shield chance. Because bosses can’t crit (they’ve got a critical rating of 0), the game does its roll only on the shield chance to determine whether the hit is shielded (and thus reduced by the amount of your shield absorption rating) or the complete damage is used for further calculations. Nota bene: As of game update 5.9.2, this calculation method doesn’t apply to PvP content as the second roll is split into two separate rolls. The second roll checks whether or not the attack deals critical damage, while the third roll determines if the hit is shielded.
After the second roll, all other bonuses/maluses are applied, such as damage reduction (through armour rating, passives, deffs, buffs and debuffs) and reduced damage (It is indeed a weird outgrowth of terminology, but the difference is huge since both stats aren’t additive but multiplicative. Damage reduction is calculated first, reduced damage afterwards. If you’ve got 80% reduced damage and 20% damage reduction, you will still take 16% of the incoming damage.). In the last step, absorption shields such as Static Barrier, Shield Probe (note that the mass Shield Probe from Operative’s Probe Tech Set Bonus is utterly useless since the amount of damage shielded is ridiculously low), Sonic Barrier, etc., are taken into account for the already reduced damage.
I hope that this superficial insight into the game’s mechanics will help you to understand which defensive cooldown have to be used when and what effect this has on the damage calculation.
- 5. Which light switch is which?
Now that you know which defensive stat works on which damage type, you’ll want to take the next step and find out which defensive cooldown works against which damage type:
[spoiler title=’Mitigation Chart’]
[/spoiler]
6.0 Assassin Changes
With 6.0, the Sintank has undergone a number of far-reaching changes, including:
- Like any other tanking class, the Sintank’s passive damage reduction got nerfed by 5%. The difference is quite noticeable but nothing too dramatic.
- Far more severe is the Assassin’s new ability called “Severing Slash” (Please excuse this lousy wordplay.). Apart from dealing damage and slowing its targets, it virtually doesn’t do anything useful, if not combined with new set bonuses or tacticals. Literally none of your melee-procced passives (Conspirator’s Cloak and Energize) is procced by Severing Slash. Since it deals more base damage than Lacerate, I’d prioritize it over Lacerate if your enemies are mostly standing in a cone in front of you. Combined with the right gear pieces, its synergy with the new Set Bonuses is at least mediocre.
- The Utilities were subjected to a little overhaul. Instead of four tiers of six possible abilities each, they are now divided into three tiers of eight abilities each. Furthermore, you will receive a ninth skill point as soon as you reach level 75.
- With 6.0, the Phasing Phantasm utility has been revised. Since then Force Speed does not grant 60% reduced damage for its duration, but only 25%, and that only for Hatred and Deception. On Darkness, activating Force Speed increases the player’s Force regeneration rate by 10 for the duration of Force Speed – can be useful, but it’s nothing compared to its former greatness.
6.0.1 Changes
- The Fade Utility now reduces the cooldown of Force Cloak to 1:30 minutes as intended (was bugged since 6.0).
- The Shadow Purger Set Bonus now correctly applies its effects when using Severing Slash (was bugged since 6.0 allowing any Assassin profiting from its effects without even owning the set).
- Shroud of a Shadow’s effect no longer applies to a Force Shroud used from Force Cloak. Force Cloak now grants a maximum of 4 seconds of Force Shroud once again.
- Ward of the Continuum has had its effect changed, the new effect is: Dark Ward gains 5 additional stacks and parrying, deflecting, or resisting an attack while it is active increases defense chance by 1%. This effect stacks up to 3 times and lasts for 20 seconds or until Dark Ward is reactivated. The effect that using Phantom Stride resets Dark Ward’s Cooldown has been removed.
6.1 Changes
- Female Sith Assassins who have their weapon drawn once again have footstep sound effects.
- Reduced the visual effects of Deflection to help increase visibility when numerous effects are happening at once. That means: Deflection’s purple fart cloud has gained a bit of opacity and lowers your group’s FPS by only 40 FPS instead of 80.
- Absorb Adrenals have had their tooltips updated with the maximum amount of damage that can be absorbed. In downscaled level 70 content, the maximum amount of damage soaked is capped at 47533, in level 75 content, it is capped at 84155.
- Precasting tactical items for multiple charges doesn’t work anymore. If you change a tactical item, its effects get lost.
Utilities
There will be some changes in your Utilities in comparison to 5.0. I’ll give you a short overview over the Utilities and their relevance. And then present you a bunch of combinations.
Skillful
Masterful
Heroic
Examples
Abilities and Passives
Passives
The best way of learning your class is by reading its skill tree. You’ll just get a better understanding of your skills’ synergies. I’ve listed all of the assassin’s passives below. I will discuss their effects when presenting the active abilities and your rotation.
Defensives and Mitigation Mechanics
Dark Ward
![]() | Surrounds you in a dark ward with 15 charges that increases your shield chance by 15% for 20 seconds. Each time you successfully shield, Dark Ward loses 1 charge. Does not break Stealth. |
[spoiler title=’Dark Ward Comments’]
Technically, this is not a defensive cooldown but one of your main mitigation mechanics. Its uptime should be as close to 100% as possible. By using it, you will gain a total of 15% additional flat shield chance (flat = chance is added as a whole and not affected by diminishing returns) plus 3% through your Dark Bastion passive making up a total of 18% increased shield chance. Shielding an attack while Dark Ward is active has a 20% chance to restore a charge and increase its active duration by 1 second.
Long story short: Dark Ward has a 10s cooldown (15s from tooltip minus 5s from Dark Bastion passive), but you don’t want to use it on cooldown, since your Dark Bulwark stacks will fall off. You will lose a minimum of 10 seconds of increased shield absorption by doing so. Instead you want to reactivate it right before it falls off to maintain the highest possible mitigation – the longer it lasts, the more you will absorb. You can do so by either always having a look at your buffs (recommended), having a very good sense of time (good as well), or using a StarParse timer (variant for lazybones). It’s not a big problem to use it on cooldown, but it’s not good either, so at least try to keep your Dark Bulwark stacks as long as possible.
Shielding is pure RNG, and so is Dark Ward/Dark Bulwark – but at least it increases your chances of doing so by a high amount. You should be able to shield about two thirds of all incoming K/E attacks gaining up to 10% additional absorption. The 20% refund chance of gaining a stack and an additional second of Dark Ward ist nice too, though I wouldn’t rely too much on it.
You can gain 5 more stacks of Dark Ward using the Ward of Continuum Tactical Item, while you can reset Dark Ward’s cooldown by using Phantom Stride. Since bosses have a 1.5s GCD (hah, noobs, they didn’t even stack alacrity!), there is virtually no fight where all 15 stacks will be consumed until Dark Ward falls off (maybe except from Tu’chuk, who’s dealing added series of attacks), and therefore I would not recommend using this Tactical. Since you even can’t precast 20 stacks of Dark Ward and then switch your tactical, there’s literally no reason for using this one. Furthermore, parrying, deflecting, or resisting an attack while Dark Ward is active increases defense chance by 1% (stacks up to 3 times and lasts for 20 seconds or until Dark Ward is reactivated). This effect may be a nice bonus (3% flat defense chance) but still doesn’t make this Tactical worth to use.
When using the Shroud of a Shadow Tactical Item, all of your Dark Ward stacks will be consumed by it (and thus Dark Bulwark will fall off) upon using Force Shroud. In exchange, the duration of Force Shroud is extended by a quarter of a second for each Dark Ward stack consumed, making Force Shroud last for up to 8.75 seconds. Just make sure that you have Dark Ward ready for reactivating after using your Teenage Mutant Ninja Shroud. Note that you can’t precast Ward of Continuum and then change your tactical to Shroud of a Shadow to gain 5 seconds of shroud, since your Dark Ward stacks will be reduced to 15 once you unequip Ward of Continuum.
[/spoiler]
Dark Protection
![]() | Damage reduction increased. |
Your other main mitigation mechanic. Every time you use Shock and Wither, you’re granted a stack of Harnessed Darkness. When reaching 3 stacks, your Depredating Volts will proc (glow). A procced activation of Depredating Volts will give you one stack of Dark Protection per tick (Depredating Volts ticks 4 times) and grant you 1% flat damage reduction per stack (stacks up to four times) for a duration of 12 seconds. You will instantly gain 4 stacks of Dark protection by exiting stealth through your Conspirator’s Cloak passive. From this point, you should have it near 100% uptime just by following your rotation/priority list, which is designed around getting 3 stacks of Harnessed Darkness and then activating Depredating Volts. Having 4% DR all the time against all types of damage is a great thing to have. Don’t waste it! Note that gaining stacks from Dark Protection doesn’t work with targets that are immune to damage since the Depredating Volt ticks at least have to make it into the first roll (see above). The stacks will still be applied if your target resists the attacks.
Recklessness
[spoiler title=’Recklessness Comments’]
Technically, this is an offensive cooldown, but thanks to our Shroud of Darkness passive, it gains a defensive effect: Activating Recklessness grants 30% shield absorption for 20 seconds, giving you a total of between 70% and 80% of shield absorption. This means that the damage of each incoming attack that triggers your personal shield generator is reduced by 80%. Since it’s pure RNG, you do not want to rely on Recklessness as a defensive on its own, because you can’t predict if it will work on a specific damage spike. Maybe you can use it on Tu’chuk as a sole defensive since about two-thirds of his hits will deal literally no damage this way, while the others won’t be strong enough to keel you over from one moment to the next. You’ll want to use it more offensively. Activated together with other defensives like Overcharge Saber, Shield Adrenal or Spike DR (with Set Bonus), Recklessness may at least prove as a powerful buff to your main defensive cooldown.
Used offensively, Recklessness will buff the critical chance of your following Force abilities by 60% and consume a charge each time one of your Force abilities crit. You’ve got two charges of Recklessness per default, but can gain another charge from the Audacity utility. It’s up to you to decide if you prefer one additional auto crit per 1:30 minutes or one activation of Assassinate per 30s from Reaper’s Rush. I think it will be on par, so just take both if you can afford it
You will have a total critical chance of something between 75% and 90% for these attacks. Note that “attack” means “skill activation” in this context, so that activating Depredating Volts still only counts as one. Your priority when using Recklessness as an offensive cooldown in single target fights is to activate it right before procced Depredating Volts, since this ability deals 75% more than its normal tooltip damage when used under three stacks of Harnessed Darkness. If you’ve got a procced Shock right before your Depredating Volts will proc, use recklessness to buff both abilities, since energized Shocks that consume a charge of Recklessness deal an additional 50% critical damage. Note that the game calculates the critical chance for each hit separately, so that it can occur that only three (or less) of four ticks of Depredating Volts will crit. In this (unlucky) case, the charge is consumed either.
Your single target priority list when using Recklessness offensive is as follows (italicized abilities listed for the sake of completeness):
Depredating Volts (procced) > Shock (procced) > Depredating Volts (non-procced) > Wither > Shock (non-procced) > Discharge (procced) < Discharge (non-procced)
In AoE heavy fights, you may prioritize using one charge of Recklessness on Wither or procced Discharge, if it will hit at least three targets (otherwise you will lose DPS). Prioritize both abilities over procced Shock, if you will hit at least two targets.
If you’re willing to sacrifice some defensive utilities, you may choose the Death Knell Set Bonus as a buff for your Recklessness. It reads as follows:
- (2) +2% Mastery
- (4) The cooldown of Recklessness is reduced by 15 seconds. Whenever you consume a charge of Recklessness you gain a stack of Reckless Critical, making your next Assassinate or Maul critically hit. Stacks up to 3 times.
- (6) Whenever you consume a charge of Recklessness you gain a stack of Audacious Recklessness, increasing melee damage done by 10% for 30 seconds. Stacks up to 3 times.
Sounds nice? It is! You get Recklessness on a 1:15m cooldown and gain three additional crits on two of your strongest single target abilities as well as a 30% damage buff on all of your Melee damage for 30s. Huge DPS increase. If you don’t mind sacrificing some defensive capabilities, this is your Set Bonus to go!
Since I’m positive that there will always be better alternatives for Sintanks, I won’t discuss the Chant of Regeneration Tactical Item broadly but just mention it here:
- Recklessness increases your Force regeneration greatly for a short time.
[/spoiler]
Overcharge Saber
[spoiler title=’Overcharge Saber Comments’]
Your only universal defensive cooldown. When you activate Overcharge Saber, you get instantly healed for 15% of your maximum health. Note that this heal will always be a fix amount of restored health and can not crit. As long as Overcharge Saber lasts, you will be refunded about another 1.5% of your maximum health every time your Dark Charge procs. Since dark charge procs from your Melee attacks with a 50% chance, this effect can be quite funny when you’re standing in the middle of a trash group and spamming Lacerate. The damage dealt by your Dark Charge passive is increased by 50%, which translates into some hundred additional damage points per proc.
Remember that I called it a defensive? This comes from your Premonition passive, that increases your damage reduction by flat 25% for Overcharge’s duration. Remember what I said about reduced damage and damage reduction? This is the really nice shit, that increases your passive damage reduction against all damage types. Since that works against virtually anything and lasts for 15 seconds, Overcharge Saber may be your strongest defensive.
You can enhance the ability by choosing the Saber Master Set Bonus.
- (2) Endurance +2%
- (4) Reduces the cooldown of Overcharge Saber by 20 seconds
- (6) Killing an enemy during Overcharge Saber refreshes the duration of Overcharge Saber. Can occur up to 5 times during one Overcharge Saber
Reducing the cooldown by 30 seconds with the 4-piece bonus gives you overcharge once every 1:30 minutes. The 6-piece bonus can be everything between utterly useless and pretty nice. If you kill an enemy during Overcharge Saber, its duration will be resetted and you gain another 15s of Overcharge. That would actually be pretty good if there wasn’t a hitch. Since “killing” is translated with “landing the killing blow” here, it’s nearly impossible to time your much-desired endless Overcharge (up to 1:10 minutes, before having downtime for 20 seconds). Getting this 6-piece buff is either pure RNG or scrupulous coordination. You would need prepare adds and kill them in time, while no one else is allowed to land big hits on them to properly time your refreshes. Although I personally use this set (along with Death Knell, Rebuking Assault and Efficient Termination, depending on the encounter), I would only recommend it for the cooldown reduction on Overcharge (though Efficient Termination mathematically gives you more damage reduction per time), but not as your only set.
[/spoiler]
Deflection
![]() | Increases your ranged and melee defences by 50% for 12 seconds. Requires a melee weapon. |
[spoiler title=’Deflection Comments’]
Deflection basically works like the first half of Juggernaut’s Saber Ward, but with only 2 minutes cooldown. Your M/R defense is increased by 50% for 12 seconds (note that your old Set Bonus is gone, so that you lose the 3 seconds of Deflection you gained from it), which brings it up to about 80%. While Deflection is active, you will barely eat any M/R hits.
Did you ever wonder where this huge purple fart cloud comes from, that the assassin flutters exclusively on his tank spec when he uses Deflection? This measure of FPS reduction for the entire raid is actually owed to your passive ability Mounting Darkness. All enemies within the reach of the cloud (8 meters) will deal 15% reduced F/T damage. Note that this damage reduction occurs multiplicative (like Force Speed did), which means that these 15% won’t be added to your passive damage reduction, but taken into account separately.
Deflection is a great defensive against most bosses including (but not excluding the others) Toth, Kephess Vol. 1, Styrak’Kell Dragon, Calphayus or Nahut. Since you get virtually immune to M/R attacks (about 80% of them will be defended), this defensive ist one of your four main panic buttons (including Deflection, Force Shroud, Force Cloak and Medpack). You may either use it, if you know of an incoming huge M/R spike or if you drop too low and you hear your healers just screaming around like the crybabies they are. The 15% reduced F/T damage is pretty nice, too, although I wouldn’t recommend using Deflection as a F/T defensive. You may only use it on that purpose if there’s no F/T damage going out for the next 2 minutes and you have no other useful defensive cooldown ready. It may prove superb in situations where much raidwide F/T damage is going out, since Deflection will save your whole group 15% damage taken (just like Sniper’s Ballistic Shield, but it’s only 15% instead of 20% and is stinky, smokey and purple). Your healers will always love you (R.I.P. Whitney), if you pop it in Dread Council’s burn phase.
Mounting Darkness also grants you a 30% damage buff on Discharge and Wither while Deflection is active. It’s nice to know that, but there is literally one encounter in this whole game, where you can use Deflection as an offensive cooldown: Izax’ burn phase, where you don’t need Deflection but damage.
By using the utility Dark Stability, activating Deflection will grant you 6 seconds of immunity against sleep, stun, lift and incapacitating effects. As said above, you will still be tossed around by physical effects like knockbacks and pulls. It’s extremely useful on Revan HM for circumventing his pylon-smashing mechanic and keeping the boss stationary. Since you won’t get stunned by his Impel attack, he won’t kick you, either. You won’t get stunned by Brontes’ Fire and Forget attack while under Dark Stability. It could see some use on Stampeding Bulls in Dxun HM and on the Huntmaster’s small adds.
Your Retaliatory Grip utility grants you a 100% reflect on all direct (read: no AoE and no DoTs) single target F/T attacks for 12 seconds. Note that your reflect works like Operative’s Blow for Blow: You will only soak 15% of the reflected damage from your reduced F/T damage passive, while the rest will hit you (though it may be reduced by your shield, damage reduction or absorb shields). Although the tooltip says it’s 100% reflected damage, you won’t always reflect the full amount of damage incoming, since all reflects in SWTOR are capped. You will reflect the same amount of damage as you would do with Sonic Rebounder or Responsive Safeguards. If you’re thinking about using Force Shroud to resist the damage, then I’m afraid I have to disappoint you. Remember what I said above? Reflects will come in effect after the first Roll (Special Accuracy vs. Resistance check) so that you can’t reflect any resisted damage. Deflection reflect may prove to be nice at Revan HM (by reflecting his Cleaves), Revanite Commanders (Deron Carduso’s Tracer Missiles), Izax NiM (if you taunt all Tether droids and reflect their attacks), Dread Council (Burn) and Terror from Beyond, where you can reflect up to two Tentacle slams with one Deflection.
Another great enhancement for your Deflection is the Rebuking Assault Set Bonus
- (2) +2% Endurance
- (4) Each target hit by Severing Slash reduces the cooldown of Mind Control and Mass Mind Control by 1 second
- (6) Each target hit by Severing Slash extends Deflection’s duration by 1 second
This may be the Set Bonus to go for the Dxun Operation, since you’ve got to tank a lot (and I mean it) of trash mobs, that are dealing M/R damage. Every target hit by your new Severing Slash ability gives you 1 additional second of Deflection. If you use Severing Slash on cooldown and manage to hit eight targets every time, you can get a total of up to 44 seconds (!) of Deflection from this set bonus. It may perform even better if used together with alacrity gear. One should mention that it’s rather utopian to always hit eight targets in a cone with Severing Slash so that you barely will reach this uptime, but about 30 seconds of deflection seem realistic if you’re standing amidst a big trash pack. Note that neither Mounting Darkness (F/T reduced damage) nor Retaliatory Grip (reflect) will extend their duration upon using this Set Bonus, as only your M/R defense increase will do so.
[/spoiler]
Force Shroud
![]() | Purges all hostile removable effects and increases your chance to resist Force and tech attacks by 200% for 3 seconds. Does not break Stealth. |
[spoiler title=’Force Shroud Comments’]
This is your signature ability (along with Force Cloak). One could write entire PhD theses on how to properly abuse Force Shroud. If you’re interested in boss-specific advice on how to cheese mechanics (Force Shroud is the Parmesan among the cheeses) and how to avoid big spikes by popping Force Shroud, I would strongly recommend reading the last section of Jaydenz’ Assassin Tank Guide, where she has listed in detail and meticulously which defensives are useful in which encounter and when. Take a look, it’ll certainly be of great help to you.
Force Shroud is maybe the most powerful panic button in this whole game (along with Sorc’s big bubble and Mara’s Undying Rage). Upon activation, you self-cleanse all hostile removable debuffs and gain 200% resistance against F/T attacks. This means that an opponent would need at least an F/T special accuracy of 203% to hit with 1% chance. Literally no F/T attack will pass the first roll so that you won’t take any damage from them for Shroud’s duration. Note that this panic button ONLY works on F/T, while you still get full M/R damage. Don’t curse the game, if you die either, just blame yourself for not properly learning the Bosses’ damage types. Force Shroud is basically your instant “Who needs mechanics” button, since you can cheese most tank swaps (like Bestia or Brontes) by using it, while the game can’t punish you. You can solo-tank Brontes in P2, stand in any void you like to (apart from AoE fields that deal unknown damage types), type “/spit” while resisting Tyrans’ thundering blasts and laugh about your Powertech off-tank, if he’s worrying about things like “Lightning Fields” or “Brontes Orbs”. It’s also nice for replacing dead group members in Brontes’ 6-fingers phase, where you can taunt a finger and shroud its enrage attacks. Your self-cleanse can dispell any debuff that can be removed by healer’s cleanses, just not only two but all of them (and, funnily, even better than your healers, since you are not bound to such pathetic categories as “Force debuffs” and “Tech debuffs”).
If we were Juggernauts, such a powerful tool would go on a 4 minutes cooldown after usage. But luckily, we are playing an elegant tanking class from more civilized days, so that Force Shroud only has a 1 minute cooldown. Did I say 1 minute? Excuse me, the cooldown will actually go down to about 40 seconds, if you’re constantly taking damage. That’s possible through our Lightning Recovery passive: Everytime we shield, parry, or deflect an attack, the active cooldown of Force Shroud is reduced by 1 second (with an internal 1 second cooldown). Theoretically, your Shroud could only be on cooldown for 30 seconds
If you take the Disjunction Utility (if you don’t, everyone will flame you), your Shroud will last for 5 seconds – 5 seconds of awesomeness. Luckily, this utility also applies to the Shroud of Madness utility, that grants you 2 seconds of Force Shroud when activating Force Cloak, so that you will get a total of 4 seconds of Shroud with both utilities.
The Friend of the Force Tactical Item causes your Force Shroud to apply to any ally you are guarding. This can be really nice, since you can cleanse your PT or Sniper mates at Dread Council or despell Contagion at Apex Vanguard. Other useful applications of this Tactical include Bestia, where you can guard the double-monster tank and help him by shrouding Pulverize, or Dread Guards to help your Powertechs or Operatives by shrouding Lightning Field or Doom. Note that Friend of the Force doesn’t work with Force Shroud granted by Shroud of Madness. Keep in mind that you have to be in guard range to apply Shroud to your allies. Shroud also won’t be applied if your target isn’t within your line of sight. Also note that you have to reapply your guard when equipping the Tactical Item, since it won’t transfer your Shroud if guard is not refreshed (read: you have to force the game to update your passives/buffs).
For information regarding the Shroud of a Shadow Tactical Item, see section “Dark Ward”.
If you have to deal with add-heavy encounters, you may consider equipping the Shadow Purger Set Bonus:
- (2) Endurance +2%
- (4) Severing Slash immobilizes the target for 2 seconds
- (6) Using Severing Slash while under Force Shroud lowers the targets accuracy and extends the duration of Force Shoud by 2 seconds
This set bonus was bugged until Patch 6.0.1, since it was applied to your character even without equipping or even owning it. The 5-piece set bonus gasically gives you the ability to obfuscate all targets hit by severing slash. The obfuscate debuff lasts for 6 seconds and lowers the target’s M/R accuracy by 90%. This set bonus may prove nice against the trash packs in Dxun (second and third “boss”), since your Force Shroud will basically make you immune to F/T and M/R attacks. Note that this doesn’t work with operation bosses and champion adds. Upon activating Severing Slash, the duration of your Force Shroud buff will be increased by 2 seconds. This also applies to your Stealth Shroud. Used together with the Disjunction utility, your standard Force Shroud will last for 7 seconds.You can push this one to the next level by using the Shroud of a Shadow Tactical Item to gain a total of 10.75 seconds of Force Shroud. Possible use of this next level 3000 IQ MLG tactic could be for fartanks before entering the first burn phase in Brontes NiM – you will survive up to three tentacle slams without getting any damage from them.
[/spoiler]
Force Cloak
![]() | Uses the Force to vanish from sight, immediately exiting combat and entering stealth mode. For 15 seconds, you become virtually undetectable. |
[spoiler title=’Force Cloak Comments’]
If you have read the Force Shroud section and your only thought about this ability was “lulw”, brace yourself for the next signature ability of the assassin Tank: Force Cloak! You cannot hit what you cannot see – this is basically the best description of what Force Cloak does. Upon activation, you immediately stealth out of combat and become invisible to your enemies. You will drop all threat you’ve had against any target in the boss arena.
If you take the Fade utility, Force Cloak’s cooldown is reduced by 30 seconds.It has a nice synergy with the Shroud of Madness and the Disjunction utilities, since you gain a total of 4 seconds of Force Shroud by activating Force Cloak with only 1:30 minutes cooldown. Apart from that, I wouldn’t recommend taking the Magnetism (Force Cloak increases movement speed by 50%) and the Renewing Darkness utility (up to 20% HoT while in stealth and another 20% instant heal when re-entering combat).
In addition to the Fade/Shroud of Madness/Disjunction combination, you may want to have the Two Cloaks Tactical Item, which gives Force Cloak a second charge. Since precasting two stacks of Force Cloak is disabled now, I’d recommend switching your tacticals depending on the fight.
I wouldn’t recommend taking the Name of Murderous Revelation Set Bonus, which grants you a cooldown reset on Phantom Stride when using Force Cloak. It may see some use on DPS specs, but is quite useless on tank spec.
Possible Uses of Force Cloak (memes ahead):
- Reset your Medpack for usage on cooldown: Medpacks are typically only usable once per combat. Since you leave combat by vanishing, you can circumvent this fact and use your medpack virtually whenever it’s off cooldown.
- Interrupt things that should not be interruptible: Bosses typically fixate on a target when they’re casting or channeling anything. Whenever you vanish, the Boss can’t see you anymore and therefore can’t spell his ability on you anymore. This works hilarious on a bunch of encounters including:
- Tyrans: Simplification, but since it’s his highest priority ability, he will recast it instantly. You can save some seconds for your group and maybe even a set of platforms over the course of the fight.
- Styrak: Chain Manifestation, works just like Tyrans. If both tanks use stealth on cooldown, you may be able to skip the last Manifestation.
- Colossal Monolith: If you vanish within the last half of a second of his Terrible Shout, he will instantly recast and then interrupt it by himself to channel abilities with higher priority.
- Firebrand & Stormcaller: You can stealth the armor break cast to let it be applied to someone else (or even cancel it completely, if your DPS is good enough to push the boss through to Defensive Systems).
- Revan: If HK-47 is casting his Force Imbued Killshot on you and you’re slowed or knocked down by his grenades, you can cancel the cast by vanishing. If you’re a nice guy, you will need to taunt him back immediately as he will cast it again. If you aren’t, your poor tanking partner will have to run. If you fell through the stairs to Revan’s second floor back to the first, you may also stealth out and either activate Rocket Boost or even mount (if you know how to) to get up to Phase 2 before the stairs fall down.
- Master Blaster: You can interrupt Master’s Overpowered Ion Cutter even before taking one stack of it. You can circumvent Blaster’s knockback, too, since he won’t recast it for a while.
- Dread Master Calphayus: Interrupt the Corrupter add in Phase 1, if DPS is too low.
- Tyth: It may prove useful to interrupt Tyth’s Energy Wave at high stacks.
- Terror from Beyond: You may want to cancel TFB’s Scream if the last tentacle is killed while TFB does the Scream cast and you don’t want to have the debuff. He will interrupt it as soon as he enters burn. You also may stealth out if you’re the only remaining tank so that a DPS can take the scream debuff instead of you to allow you solo tanking the boss.
- Note that this doesn’t work with most channels in Dxun.
- Stealth rezz: If combat rezz is on cooldown or you want to save it for dire situations, you may just stealth out and revive your mate. For special tips, see section below.
- Save repairing cost: While most classes have to /stuck or jump over the edge of a cliff to get out of combat when a pull goes wrong, you can just stealth out of combat, pretend being afk, and watch your mates die. Since your Armour won’t be damaged, you won’t have to pay the standard repair costs.
- Change your Gear in fight: If DPS is needed and tanks aren’t, you may stealth out and put on DPS gear. Sometimes it works, sometimes not. You may as well change your Tactical if another one is required for an upcoming phase. It goes along with…
- … changing your Utilities and even Spec: I personally never tried this, but maybe someone creates extraordinary complex boss strategies that require such a bold move.
- Stealth out and go to your Stronghold or even log out: If PuG is too dumb for Nefra SM, I would strongly recommend doing so.
- Repair armour or buy mats while in combat: If you notice that your Armour is broken after pull or if you really have to craft this last Adrenal/Medpack/Augment (maybe possible to finish it over the course of a Styrak/Izax/Apex Vanguard pull), but are missing base mats, just stealth out and repair your armour or buy the mats from your droid. Your off-tank may yell at you (and he may be right by doing so), but who cares?
- Troll your group: I do neither recommend nor support doing so.
[/spoiler]
Stealth rezzing
![]() | Revive: Revives a defeated freidnly player. |
Stealth rezzing is a great thing to save your group a combat rezz for later. There is a couple of things you will have to think of when trying to stealth rezz: Firstly, you have to make sure that nothing will pull you back into combat. Your first question may be: What can pull me into combat? The answer is: Literally anything! Make sure to remove any precasted healing like Static Barriers, Kolto Shells and Kolto Probes and unguard your guarded mate. Sorcerers may troll your stealth rezzing attempts by using Roaming Mend or Extricate, so be aware of them (indeed, illusions of timeruns have been destroyed by fatfingered Sorc pulls). Furthermore, any tick of damage that actually damages you, will pull you back into combat (read: if you resist the damage, you won’t come back into fight, if you defend it, you will actually have moved your lightsaber and thus will be pulled into combat). You may want to use Force Shroud if you’re trying to rezz in an AoE-heavy phase. Even if you did these things, then you may be pulled into combat by virtually anything else, that spawns while trying to rezz. Every Add and many AoE field that spawns during you revivification cast, will have a threat level of 1 towards you upon spawning and thus interrupt your rezz. Determining which AoE fields can pull aggro and which can’t may be confusing. The easiest way to find out is to look it up at swtor.jedipedia.net – if the Void is programmed as an NPC (has an actual character model), it will aggro you, if it isn’t, it won’t. Notable examples of “NPC AoEs” are Monolith’s white voids and Ciphas’/Kel’sara’s green/red voids.
Always keep in mind that stealth rezzing underwent some changes in 5.0, so that you can’t revive by right clicking on your dead mate anymore, but you have to use your Revive ability. I would strongly recommend putting the ability into one of your quickbars and to even keybind it. If you managed to successfully stealth rezz, your ability will go on a 15 minutes cooldown.
Advanced Kyrprax Shield Adrenal MK-2
![]() | Use: Absorbs 30% of damage up to a massive amount of damage for 15 seconds. Damage absorbed scales by level up to level 75. This marvel of biochemical engineering is not consumed on use. |
Your Shield Adrenal is your panic button in case no other panic button is available. It has a Juggernaut-like cooldown of 3 minutes but can prove quite helpful in many situations. Shield Adrenal’s damage reduction comes in effect as part of the last step of damage calculation (absorb shields). Any damage that passed both rolls and was reduced by damage reduction and reduced damage will be further reduced by a minimum of 30% for the duration of the adrenal (15 seconds). Although the total amount of absorbed damage is limited, you won’t ever reach this limit, since it’s absurdly high. I would strongly recommend leveling Biochem on your raid main, which allows you to employ reusable Stims, Medpacks and Adrenals, saving a lot of money. You may want to use it with Recklessness if much damage has to be soaked
Advanced Kyrprax Medpac MK-2
Your instant panic button if healers are too lazy/busy/focussed on fapping to keep you topped. Usage is mostly regretted seconds after taking it. Try to use it when you are on low HP and not expecting to get properly healed by an appropriate amount anytime soon. By using another panic button – Force Cloak – you can reset your medpack’s once-per-fight limit. Since you leave combat by vanishing, you can bypass this limitation and use your medpack virtually whenever it’s off cooldown. While your medpack heals you for an amount between 43741 and 52300 health – note that it can’t crit – and applies a heal over time that heals you for 13075 for 15 seconds. In Legacy content, the instant heal amounts to something between 24707-29541 with the HoT healing about 7385. Thus it doesn’t make any difference if you are using old (polybiotic) or new (Kyrprax) medpacks in downscaled content, since they both heal you for the same amount.
Being Guarded
A tank being guarded? Lulw? Yeah, you heard right. Yes, you generate 25% less threat when being guarded, and that’s actually something a tank would rather not want. But there’s a bunch of situations where it can be useful to guard a tank in order to grant him 5% reduced damage (multiplicative). You may want to do so in Nefra HM (admittedly, this encounter’s more of a meme) or Bestia NiM (since the double-monsters tank will take huge spikes).
Steely Spike (with Efficient Termination Set Bonus)
| Using Spike grants you a 10% damage reduction for 6 seconds. |
The Efficient Termination Set Bonus may prove nice for a couple of encounters. Upon activation of Spike (2s hard CC, 20s cooldown), you are granted the Steely Spike buff, which grants you 10% additive damage reduction for 6 seconds. Just imagine it as 40% of Overcharge Saber’s damage reduction for 40% of its duration, but with one sixth of its cooldown. Note that while you have to hit your target (read: pass the first roll), you don’t need to actually stun the target (good for raiders, since bosses have stun immunity). You gain an average damage reduction of 3% if you use Spike on cooldown what’s pretty good compared to the Saber Master Set Bonus, which only gives you an average damage reduction increase of 0.325% (plus self-heal). On a mathematical basis, this set bonus is far better than Saber Master, but it really depends on your playstyle and certain boss tactics, if you want to choose one or another.
Overload (with Dire Retaliation Set Bonus)
![]() | Overload increases your defense by 5% for 10 seconds. Getting attacked during this time causes your next Force attack to critically hit. This effect can only occur once every 10 seconds. |
This Set Bonus’ tooltip is a bit confusing. It once displayed that your damage reduction is increased by 10% for 10 seconds, but that has been patched ever since. If it would do what is displayed, would grant you the same effect as Steely Spike but with a slightly lower cooldown, since Overload only has 17.5s cooldown with Audacity utility. I reality, it grants you an ability called Seething Power, that increases your M/R defense and F/T resistance by 5% each for 10 seconds. I personally would hold off from using this set bonus, since its effect is quite meh and it wouldn’t be much superior to Steely Spike if it would have the original tooltip’s effect.
Wither (with Ancient Tome of Wrath Tactical)
![]() | Wither generates Redirected Wrath stacks for every enemy it hits, increasing your Shield Absorption by 2% per stack for 5 seconds |
The Ancient Tome of Wrath Tactical Item has undergone quite a metamorphosis since the first PTS phase. At first, it granted 2.5% damage reduction per stack for eight seconds, basically giving you the opportunity of keeping up 20% additive damage reduction for the whole encounter (if using Wither on cooldown, what would have been even easier with alacrity gear). Because the duration was nerfed and damage reduction was replaced with shield absorption (maximum increase of 16% if hitting 8 targets), this tactical is now as useless as it was overpowered before, since it’s the crippled little brother of Recklessness.
Force Speed
… is not a defensive anymore. Get over it.
Mobility and Crowd Control
Force Speed
![]() | Increases movement speed by 150% for 2 seconds. Does not break Stealth. |
Now that lulspeed isn’t a thing anymore, Force Speed got rerolled to the movement buff it once was designed to be. Your movement speed is increased by 150% for 2 seconds (2.5 seconds with Disjunction utility) at a 20 seconds cooldown (15 seconds with Avoidance utility). Force speed is a great gap closer and extremely useful when it comes to kiting something. If you take the Emersion utility, Force Speed will remove all movement-impairing effects and grant immunity to them for the duration. This skill point is mandatory on fights like Dread Council (if you’re kiting Bestia) or Cartel Warlords (if you’re kiting Tu’chuk). Never skill Emersion at Master Blaster, since you will be kicked from the platform in burn phase when activating Force Speed. Note Force Speed slows all enemies within 5 meters for 2.5 seconds when activated, if you take the Disjunction utility. That may prove unfortunate if you’re trying to zap adds for skipping trash packs, since you will pull all adds within 5 meters into combat. In 6.0, the Phasing Phantasm utility has been reworked. It now grants a by 10 increased force regeneration for its duration. Always take this utility when you’re expecting long phases without incoming damage since this will help with your force management.
Phantom Stride
[spoiler title=’Phantom Stride Details and Comments’]
In theory, Phantom Stride would be a really nice gap closer. But that would require SWTOR to be a bug-free game. Theoretically, Phantom Stride should teleport you to your target in an instant: If it’s working (literally a 1:20 chance), it should even teleport you through nasty things like Brontes’ clock-beam or Styrak’s Chain Manifestation beam. What it does in reality is quite difficult to assess. Maybe you really get teleported to your target, maybe you just stay in place and Phantom Stride goes on cooldown either, maybe you get teleported to your target, thrown up seven miles in the air, then get a loading screen, and then find yourself standing at 9 o’clock position on Vaiken Spacedock (happened at the very beginning of a Tyth pull). As you can see, Phantom Stride is a multifunctional skill. It got even less convenient since they gave it a 0.25 seconds GCD during the mid-5.0 era when they were “looking into known issues”™. Since then, it performs even more caprioles. For more suggestions on what can go wrong with Phantom Stride, see Mostly Harmless’ D20 Phantom Stride Reference Sheet. Most of Phantom Stride’s bugs features can be avoided by jumping while activating the skill. That way you can force the game to update your position and should be teleported to the right point instead of somewhere else.
Although Phantom Stride grants Conspirator’s cloak, I wouldn’t use it on cooldown on purpose, since Thrash, Lacerate and Assassinate do that as well without throwing you out of instances. By taking the Reaper’s Rush utility, using Phantom Stride will allow you to use your next Assassinate within the following 10 seconds on any target, regardless of remaining health. Additionally, if the target of your Phantom Stride is killed within 10 seconds of using Phantom Stride, Phantom Stride’s cooldown is reset. The Phasing Phantasm utility allows you to use Phantom Stride while immobilized, while it purges movement-impairing effects when used.
The Tactical Item Jerra’s Persistence grants a second charge on Phantom Stride.
I wont’t discuss the Name of the Murderous Revelation Set Bonus broadly, since it isn’t really viable for Sintanks.
- (2) Mastery +2%
- (4) Overcharge Saber and Force Cloak reset the cooldown of Phantom Stride
- (6) Using Phantom Stride from stealth grants Shadowcraft, increasing your critical hit chance by 100% for 6 seconds
[/spoiler]
Mind Control
![]() | Controls the mind of the target, forcing it to attack you for 6 seconds. Player targets deal 30% less damage for 6 seconds when attacking anyone other than you. |
Mind Control is your single taunt (15 seconds cooldown). Keep in mind that SWTOR’s taunts don’t work like taunts in many other MMOs. As soon as you hit your taunt, your threat level is raised to the top of the encounter’s current aggro list and raised by another 10% if standing within melee range (4 meters) to the enemy’s center. When standing farther away than 4 meters, your aggro is buffed to 30% over the top of the highest current threat level. If you had the highest threat before taunting, it just will be increased by the corresponding amount. Note that most bosses are so huge, that you will always stand more than 4 meters away from their center.
Apart from bringing you on top of the aggro list, the target gets a debuff that forces it to attack you for the following 6 seconds. So don’t use your taunts at the very beginning, since it will add 10%/30% to virtually zero threat, so that you probably will lose aggro as soon as the debuff falls off. If your taunt is greyed, the boss may not want to be taunted (maybe someone hurt his feelings?) and even mass taunting won’t work. Some other bosses like Sano (Revanite Commanders) don’t really like to be taunted and will do extra abilities if taunted. Your taunt may prove nice at cheesing mechanics like Operator IX’s Deletion Protocol, where you need to taunt the boss about 2 GCDs everytime after his shield comes down to always be called at Deletion Protocol. Also note that 5.0’s Darkness Set Bonus is gone and therefore using Wither won’t grant you any cooldown reduction on your taunts (since there’s actually no fight in this game where you would need this utility), Your taunts (both single and mass) are completely free to use (no GCD, no force cost, no travel time), so use them! If there’s nothing your taunt is needed for in the following 15 seconds, just use it to keep the bosses’ aggro, you won’t regret it!
Mass Mind Control
Works the same like Mind Control, but on a 45 seconds cooldown. You do the same thing like with Mind Control, but on every enemy target within a circle of 15 meters around you (no target limitation). That means that you have to be a bit more cautious when using it. Note that a misplaced mass taunt can wipe an entire raid. Apart from that, the same applies as above: Use it on cooldown if you won’t need it anyways (or there is more than one Boss in the arena like with Dread Guards… mass taunting can be quite deadly here). If you are pulling a trash group, you may first want to use Wither, Discharge and Lacerate to generate a solid base threat before mass taunting them.
If you take the Assassin’s Shelter utility, your Mass Mind Control will reduce the damage taken of all allies within 15 meters range by multiplicative 5% for the next 6 seconds and heal them by some 1% of their maximum health over 6 seconds. You don’t want to take it unless there’s no better alternative (although it theoretically can be the strongest heal in the whole game since it has no target limitation).
Force Pull
![]() | Uses the Force to draw the target in, instantly pulling it to your location and generating a high amount of threat. Does not work against targets in cover. |
This is your main initial threat generation tool since its use will increase your threat by 46,980 in on-tier content and about 18,600 in downscaled level 70 content (a decrease by 20k threat compared to 5.0…). That way you may keep up with the initial burst of a Lightning Sorc or other burst specs without having to taunt within the first few seconds. Apart from being Mind Control’s little brother, it does actually pull the target to your current location, if the target does not have a Boss Immunity buff. If it has, Force Pull will do its work as aggro boost anyways. Since Phantom Stride got its 0.25 mini-GCD and can’t be activated off-GCD, the combination “Force Pull/Phantom Stride” feels strange. You better place yourself slightly more than 10 meters away from the boss before pull, use Force Pull, and then come closer while GCD to start off with your rotation. Note that you have to be at least 10 meters away from your target (and a maximum of 30) and that Force Pull has a 45 seconds cooldown. If you take the Hand of Darkness utility (you don’t, except you’re doing PvP), Force Pull will immobilize its target for 3 seconds. Only possible PvE use of this may be Brontes for controlling Orbs, but there are better Utilities for doing so.
Overload
![]() | Deals x energy damage and knocks back up to 8 enemies within a 15-meter cone in front of you. Standard and weak enemies are additionally knocked down for 3 seconds. |
Your knockback and the main reason you want to take four Inquisitors to Styrak. By activating it, you will kick up to eight enemies within a nearly 180 degree cone with a 15 meters radius. Overload will knockback the targets about eight meters away from you, regardless where in its range they are positioned (read: if you’re standing 14.99 meters away, they will still be knocked back 8 meters further away). Of all of SWTOR’s classes’ knockbacks, Overload is the one most easy to handle because of its range and power. What makes this ability essential for encounters like Styrak or Brontes is the utility Electric Bindings, which is available to all inquisitors. It makes Overload root its targets, immobilizing them for 5 seconds (direct damage ends the effect prematurely after at least 2 seconds). The Audacity utility reduces Overload’s cooldown by 2.5 seconds.
As discussed above, the Dire Retaliation Set Bonus would be nice, if it did what is displayed in the tooltip (10% additive damage reduction for 10 seconds). Since it doesn’t (5% defense/resistance), it’s pure trash.
Electrocute
![]() | Electrocutes the target, dealing x energy damage and stunning it for 4 seconds. |
Your main hard-CC. It has a ridiculously long cooldown of 1 minute and works like any other hard stun. The Oppressing Force utility lowers its cooldown by 15 seconds making it 45 seconds. The Nerve Wracking utility makes targets controlled by your Spike or Electrocute take 5% more damage from all sources. When taking the Magnetism utility (you don’t do that) Spike and Electrocute slow their targets by 90% for the following 3 seconds after falling off.
By taking the Soulbender Set Bonus, you can prolong the duration of Electrocute by 2 seconds making it 6 seconds.
Spike
Your 2 seconds hard CC, which has only a third of Electrocute’s cooldown (20 seconds). Its damage is amusingly higher than Maul’s, so that it’s theoretically viable for usage on cooldown. But since you always want to proc your Energize, you should prioritize Maul. Regarding the Nerve Wracking and Magnetism utilities mentioned above, the same applies as said above: Don’t take them.
If you’re using the 6-piece Efficient Termination Set Bonus, Spike’s stun and slow will last one second longer and it will grant Steely Spike, increasing your damage reduction by additive 10% for 6 seconds. I’ve discussed this topic broadly above – it’s at least a good option to choose.
Your 8 seconds soft stun. Not as great as Sorcerer’s Whirlwind, but it also looks really funny, if you use it on Operator IX’s data cores (see picture). It becomes kind of a AoE stun, if you take the Oppressing Force utility (you don’t), affecting up to two additional enemies within 8 meters. When using the Haunted Dreams utility (only on Brontes), your Whirlwind becomes an instant instead of a 2 seconds cast and hard stuns the target for additional two seconds when it falls off early from damage. It’s a nice utility for controlling Orbs at Brontes, but useless on other fights.
The Name of the Controller Set Bonus grants you a reset on Whirlwind if you kill an enemy while it’s on cooldown. Indeed, you don’t want to take it.
Mind Trap
Mind trap is your 60 seconds soft stun (read: breaks from damage taken by the target). It costs half of your Force (50 Force), only works on out-of-combat-targets and only if you’re using it from stealth. This Skill is quite useful to avoid pulling trash packs in Flashpoints and some operations as well as to control which enemies you want to attack. As an example, you can zap one of two interrogators at dread palace to avoid having to deal with stuns/kicks/pulls on two targets to interrupt their whirlwind ability. Note that this only works on targets that don’t have Boss Immunity (most Operation Bosses and some trash mobs).
When taking the Insulation utility, a Mind Trap broken by damage will apply the Sapped Mind debuff on the target, reducing its damage dealt by 25% for 10 seconds. This is a nice PvP utility, while it won’t be of great use in most PvE content. The same applies to the Hand of Darkness utility, which increases the critical chance of your next direct attack (read: ability activation) by 100% after a successful use of Mind Trap.
Using the Go to Sleep, Go to Sleep! Tactical Item, the one target limitation of Mind Trap is changed so that you now can zap two targets at once. This tactical can be nice for avoiding Trash Mobs in Flashpoints and Operations. I wouldn’t recommend buying it for PvE, but if you get a random drop of it, just put it into your inventory – you never know when you will actually need it. It may turn out really powerful in PvP as well.
Jolt
![]() | Interrupts the target’s current action and prevents that ability from being used for 4 seconds. |
Nothing special about this ability – it’s a standard interrupt with 18 seconds cooldown (16 seconds with Unbreakable Will utility). It’s just exactly the same interrupt ability as any other class has.
Force Slow
![]() | Deals x kinetic damage and slows the target’s movement speed by 50% for 6 seconds. |
Your slow ability. May be useful on some Styrak tactics (you may be able to do your whole side alone). Apart from that, there’s no real use of this ability in PvE content, so you could remove it from your quickbar without even noticing it (I don’t recommend doing so). Oppressing Force (don’t even think about it) sets its cooldown from 12 seconds down to 6 seconds, while Magnetism makes it an even slower Force Slow (by 20%).
The Decelerator Set Bonus (Just no.) grants a second charge on Force Slow and slows an enemy already under the effect of Force Slow by an additional 20% and extends the duration, if you use your second charge on them. The only practical use I see in taking this Set Bonus may be Styrak (it’s a big “may”), where you theoretically could slow two manifestations, then kick them, and then slow them again.
Trauma (on Thrash and Lacerate)
| Healing received reduced by 20% |
Like all tanking classes, Assassins have a trauma debuff on certain abilities (Thrash and Lacerate), which reduces the target’s healing received by 20%. While you might think that this isn’t useful knowledge in PvE content, just think of Brontes, the mutant Trandoshan Squad and Apex Vanguard. You can make your work easier here by just constantly placing traumata on the bosses when they’re healing. You may want to place it on Brontes at the very beginning of her cast before burn starts (and refresh it before stealthing out and going to your tentacle), since you can save your group from burning additional 2.5% of Bosses’ HP. That won’t work with Juggernaut’s or PowerTech’s Trauma debuff, since theirs is only applied, if the abilities it’s tied to deal damage while the Assassin’s Trauma is applied after a successful first roll (Brontes’ shield counts as absorb). At Trandoshans, Trauma can be helpful when trying the “Final Evolution: Probably Impossible” achievement toleep the bosses low while they’re regenerating. On Apex Vanguard, it helps with keeping the boss low while he’s healing in the light. Note that trauma applied by different players don’t stack together.
Stun Grenades
Since Assassins are lacking a viable mass-CC (arguably Whirlwind can be skilled as a 3-target CC, but just no!) like Powertechs (Carbonize) and Juggernauts (Intimidating Roar), you may want to craft or buy some of these nasty little Cybertech PvP Grenades for dealing with trash groups (e.g. in Dxun, if you want ro save a Flare). The best ones to use are the Advanced V-9 Seismic Grenades, which soft stun all targets within 6 meters for up to 5 seconds. Damage will break the stun. Advanced V-9 Rakata Freeze Bombs soft stun up to 4 targets for up to 6 seconds and Advanced V-9 Electro-Stun Grenades stun 3 enemies for a short duration. I would recommend always having a few Seismic Grenades in your inventory. V-9 Pyro Grenades may prove nice, too, if you want to precast a DoT on an in-fight target like Brontes (shortly before the first shield falls off). Note that Grenades are nice to have but not a must-have.
Movement Buffs from Utilities
Obfuscation buffs your movement speed by 15% (out of combat as well as in combat). Speed Surge buffs your movement speed after activating Shock by 50% for 9 seconds, but only once every 18 seconds. Insulation increases your movement speed by 35% for 6 seconds every time you activate. All three effects stack. But there are better utilities to take, so spare them.
Offensive Abilities
I’ve listed all of the Assassin’s offensive abilities below according to their priority in combat. If you’re looking for useful combinations of these abilities and/or priority lists and rotations, see chapter “Rotation”.
Rotations and Priorities
Opener and Rotation
The Assassin Tank’s rotation is built around generating four stacks of Dark Protection and thus you always want to make Depredating Volts glow. It’s mandatory to always use Depredating Volts (only when procced), Wither and Shock on cooldown. Since Wither has a higher cooldown than Shock and since Shock can be off cooldown after only one GCD, I would recommend using Shock first when both are off cooldown to maximize your DPS. Here are some notes about your rotation:
- If you’re using the Efficient Termination Set Bonus, Spike will always have the highest Priority if you’re expecting huge damage spikes (plus it will deal a good amount of damage).
- Only use Depredating Volts when procced. To proc it, you have to use Shock and Wither three times (any combination works since both abilities generate a stack of Harnessed Darkness).
- Try to maximize your usage of Shock and Wither.
- Don’t use Discharge on single targets, even if it’s procced. Only use it, if Unsetady is about to fall off (once every 45 seconds).
- Only use Maul when it’s procced (once every 10 seconds, since literally everything will proc it), because otherwise, it would cost too much Force.
- On single targets use Thrash as your filler if Maul isn’t procced, on more than one target, use Lacerate. On three or more targets, every Lacerate you use will most likely proc Energize.
- When Assassinate is available, always prioritize it over everything, but only if Dark Protection won’t fall off because you’re delaying Depredating Volts. Also, prioritize Energized Shocks and procced Depredating Volts over Assassinate, if you’ve got Recklessness ready.
- Skill Phasing Phantasm if you’re going to off-tank for a long time to prevent energy problems (like at the Writhing Horror).
- Replace the first Thrash in your opener with Discharge if no one else can apply Unsteady to your target (if you’ve skilled Audacity, you don’t want to lose one of its stacks to Discharge, so delay it at will in that case).
- If Thrash procced Shock, use Shock first and Wither second, if you are on low (no or one) stacks of Harnessed Darkness.
- Try to use your Taunts after your hardest hitters to maximize your threat generation.
- Always pull from stealth to instantly get 4 stacks of Dark Protection.
- If you find yourself in an AoE situation, you may choose to ignore the Rotation/Priority List below and spam AoE according to the AoE Priority List (Wither > Discharge > Severing Slash (if it hits as many targets as Lacerate) > Lacerate).
Default Opener:
Priority List
AOE Priority
Gearing
Set Bonuses
| SET BONUS | DESCRIPTION | COMMENTS |
| Dire Retaliation | (2) Endurance +2% (4) Overload increases your damage reduction by 10% for 10 seconds. Getting attacked during this time causes your next Force attack to critically hit. This effect can only occur once every 10 seconds. | See above. Would be better than Efficient Termination if it would actually do what is displayed. |
| Name of the Controller | (2) Endurance +2% (4) Killing the enemy affected by Whirlwind before its cooldown ends resets the cooldown of Whirlwind | Useless. |
| Soulbender | (2) Mastery +2% (4) Electrocute’s stun lasts an additional 2 seconds | Useless. |
| Decelerators | (2) Mastery +2% (4) Force Slow now has 2 charges. Using Force Slow on an enemy already under the effect of Force Slow slows them by an additional 20% and extends the duration | Maybe useful on Styrak to slow/root kick one side alone, but not worth buying it for one encounter. |
| Shadow Purger | (2) Endurance +2% (4) Severing Slash immobilizes the target for 2 seconds (6) Using Severing Slash while under Force Shroud lowers the targets accuracy and extends the duration of Force Shroud by 2 seconds | Was bugged until 6.0.1, so that every Assassin could use its effect without even having the Set Bonus. |
| Rebuking Assault | (2) Endurance +2% (4) Each target hit by Severing Slash grants 1% Damage Reduction for 10 seconds (6) Each target hit by Severing Slash extends Deflection’s duration by 1 second | Great Set Bonus, especially for Dxun. |
| Efficient Termination | (2) Endurance +2% (4) Spike’s stun and slow effects last for an additional second (6) Using Spike grants you 10% damage reduction for 6 seconds. | Good Set Bonus, mathematically the best in regards to DTPS reduction. |
| Death Knell | (2) Mastery +2% (4) The cooldown of Recklessness is reduced by 15 seconds (6) Whenever you consume a charge of Recklessness you gain a stack of Reckless Slaughter, increasing melee damage done by 10% for 30 seconds. Stacks up to 3 times. | Not as useful as before since you can’t precast two charges of Phantom Stride anymore, but still a good DPS increase. |
| Saber Master | (2) Endurance +2% (4) Reduces the cooldown of Overcharge Saber by 20 seconds (6) Killing an enemy during Overcharge Saber refreshes the duration of Overcharge Saber. Can occur up to 5 times during one Overcharge Saber | Can be nice, but 6-piece Set Bonus is hard to time. |
| Name of Murderous Revelation | (2) Mastery +2% (4) Overcharge Saber and Force Cloak reset the cooldown of Phantom Stride (6) Using Phantom Stride from stealth grants Shadowcraft, increasing your critical hit chance by 100% for 6 seconds | If you want to maximize DPS, take Death Knell and not this one. |
Personally, I like Saber Master and Efficient Termination the most, but I’m going after all four viable Set Bonuses. As a start, I would recommend Efficient Termination as a default (especially for downscaled level 70 content), while Rebuking Assault may prove great for Dxun Progress.
Important Note: I’d recommend to only equip six pieces of your set bonuses (if you only need the 4-piece set bonus, only equip four) and use the remaining gear slots for the Amplified Champion Gear, which gives you an additional (combat) Amplifier slot (though it’s not of Legendary quality and thus weaker than normal Armoring Amplifiers). Try to replace your headpiece with the Amplified Champion headpiece, since you may change this slot the most often (Dreadguard Mask at Dreadful/Hateful Entity).
Tacticals
| TACTICAL | DESCRIPTION | COMMENT |
| Ancient Tome of Wrath | Wither generates Redirected Wrath stacks for every enemy it hits, increasing your Shield Absorption by 2% per stack for 5 seconds | Was nice on PTS, is basically useless now. |
| Shroud of a Shadow | Using Force Shroud while Dark Ward is active consumes Dark Ward and extends the duration of Force Shroud by .25 seconds for each Dark Ward stack consumed | Great for old NiM content, since you can have up to 8.75 seconds of Force Shroud. Was even greater before 6.0.1. Take when needed. |
| Ward of the Continuum | Dark Ward gains 5 additional stacks and parrying, deflecting, or resisting an attack while it is active increases defense chance by 1%. This effect stacks up to 3 times and lasts for 20 seconds or until Dark Ward is reactivated. | Useless since you can’t precast and then change it. The second effect is too weak to outperform Shroud of a Shadow, Friend of the Force or Two Cloaks. |
| Chant of Regeneration | Recklessness increases your Force regeneration greatly for a short time. | Not worth it. |
| Friend of the Force | Force Shroud also applies to any ally you are guarding. | Situationally nice (e.g. double-monsters tank at Bestia) or guarding PowerTechs for Lightning Field.. |
| Jerra’s Persistence | Phantom Stride gains 2 charges. | As of Game Update 6.1, precasting two stacks of Phantom Stride is disabled. That makes this tactical item completely useless. |
| Traumatizer | Maul and Low Slash inflict trauma for 15 seconds, reducing all healing the target receives by 20%. | Useless on Darkness since we already have two abilities with Trauma. |
| Two Cloaks | Force Cloak has 2 charges. | Must-have! As of Game Update 6.1, precasting two stacks of Force Cloak is disabled. Regardless of that, this tactical item is quite mandatory since it will ease most fights a lot. |
| Go to Sleep, Go to Sleep! | Mind Trap can now affect up to two targets at once. | Powerful in PvP, nice for avoiding trash mobs. Don’t buy it, but keep it, if it drops random. |
Amplifiers
Amplifiers are a new buff slot introduced with 6.0, that is applied to most parts of your Gear. According to the SWTOR developers, every content released and planned is balanced without taking Amplifier stats into account. It’s a pure bonus stat (at least it should be, we’ll see later in this update if that stays that way). Amplifiers are attached to any gear modification slot apart from Enhancements (will probably come later this tier) and Augments. If you don’t like your current Amplifiers, you may reroll them at the cost of Credits (see Amplifiers Guide for in-depth information). Always aim for Legendary quality Amplifiers (the golden ones).
The only Amplifiers that are useful for combat are attached to Armourings, Hilts and Barrels (and to the additional Amplifier slot of the Amplified Champion gear). It depends on your personal playstyle which of them to choose. If you want to act more offensive, you may choose from Armor Penetration, Force Sensitivity and Weapon Expertise. The most efficient Amplifiers (at least DPS-wise) are Armor Penetration Amplifiers, which will buff your damage done by up to 7.5%, while a full Set of Force Sensitivity will increase your total damage dealt by about 6.50%. Since most of your damage comes from Force attacks, Weapon Expertise will only give you a damage boost of about 3.50%. You may choose from Armor Penetration and Force Sensitivity since the difference in damage increase is not that big and depends on your playstyle and the type of encounter.
If you want to take defensive Amplifiers, you may want to aim for Aural Resistance (AoE reduction) or even build separate sets for different Operations or Encounters (Force Protection for Dread Fortress/Dread Palace, Tech Aegis for Gods from the Machine for example). Probably the best defensive Amplifier might be Fortuitous Redoubt, which generates an absorb shield which absorbs the corresponding percentage of incoming damage for the next 5 seconds based on the total sum of equipped Fortuitous Redoubt amplifiers every time you dodge, parry or deflect an attack. The total percentage of damage absorbed is at 4.70% making up the loss of 5% damage reduction we suffered with the launch of 6.0 if you deflect or parry an attack at least every 5 seconds. If you want to go for defensive amplifiers, I would highly recommend these ones, since they’re giving you an overall damage reduction instead of depending on the damage type incoming.
Amplifiers on Armour Shells, Relics, Implants, and Earpiece are mostly Crafting/Crew Skill Mission buffs or increase your rewards for some types of content like Operations or Galactic Starfighter. The same applies to Modification Amplifiers, at least most of them. If you’ve got a few credits left, you may want to invest them into Featherweight or Mount Speed Amplifiers. Featherweight decreases your falling damage taken what can be quite nice at Tyrans, while Mount Speed may be nice for time runs in big instances like Gods, Asation, Denova or Darvannis.
Stat Distribution
Shield/Absorb
Shield and Absorb rating are your main mitigation stats. While Shield rating increases your Shield Chance, Absorb rating increases your Shield Absorption. Shield rating determines if an Kinetic/Energy attack hits your personal Shield Generator (or comes through unshielded) while Absorb rating defines how much damage is soaked by your Shield if it is triggered. It’s as simple as that. Note that Internal/Elemental damage can’t be shielded. As Assassins, we get 35% Shield Chance From our passives, the unmodded Shield Generator and Dark Ward without having equipped a single gear mod, while we have 24% passive Shield Absorption. Both stats have a hard stat cap at 6068 points spent, while the percentage gained per stat point decreases the higher you get.
The perfect stat distribution between Shield and Absorb is the trigger of lengthy discussions, so be careful with mentioning it. The truth is, that it doesn’t matter at all if you don’t surpass certain minima. If you multiply your Shield Chance and Shield Absorption (plus your passive Shield/Absorb percentages), your average damage soaked comes out as a result (see left chart, note that all passives and Dark Ward are included to it). If you now determine all stat distributions, where you roughly spend a total of 6000 points for both stats (my recommendation, since you may want to invest some stat points into Critical Rating), you will get the right chart, which shows your damage soaked if Shield + Absorb = 6000. As you can see, your maximum average damage soaked will be at roughly 30%. If you look closely, you will see that the result only differs by about 1% if your Shield rating doesn’t get too low. That means that your average damage soaked won’t differ much if your Shield rating is between 1900 and 3500, with about 2750 Shield rating being your mathematical optimum.

However, you have to take into account that tanks normally do not die from sustained DTPS (at least if your healers are not completely incompetent), but from damage spikes (in Germany we call it “reinrömern”). You have to decide if you want to shield a larger number of hits and absorb less, or if you want to shield fewer hits and absorb more damage if your shield is triggered. Now, taking the spikiness of the assassin tank in the post Force Speed era into account, you’d be better advised to shield more hits and absorb less. Therefore, I’d recommend taking about 3500 Shield and 2500 Absorb.
Regarding the Enhancements and Augments, there are various ways to achieve these stats. I would recommend using either Vigilant or Bulwark Enhancements with the former having more Endurance, a bit less Absorb and much less Defence. It just depends on your overall build which to choose. Regarding Shield, I recommend using either Bastion or Steadfast Enhancements, with Steadfast having more Endurance and less Shield and Defence. A great addition of 6.0 were the Shield Matrix and Avoidance Relics, which will give you about the same stats as two Enhancements. If you can’t afford new 286 Augments, you may want to take the old purple 228 Augments, since they didn’t get downscaled (read: they still give you +96 on their main stat).
Defence/Endurance
Defence would be a great stat if the diminishing returns weren’t that punishing. As mentioned above, Defence determines if a Melee/Range attack is deflected/parried after the first roll. Note that stacking Defence won’t increase your chance to resist F/T attacks, while most buffs that increase your “defence chance” will raise both chances. If you defend an attack, you won’t take any damage from it, making your defence rating one of the most important stats. Unfortunately, you don’t have much influence on it: At 2400 Defence, every stat point spent from that point will only give you about 0.0017% Defence Rating, which is absolutely miserable. 2400 Defence will return in about 12% bonus defence chance, while 6000 stat points will give you 21.6%. My advice is to aim for anything over 3000 Defence by replacing your Warding Modifications (high Endurance and Defence) with Lethal Mods (Endurance/Power/Mastery), taking either unlettered or Lethal B Mods (B Mods give you more Endurance than unlettered). If you really want to feel safe, you may want to choose taking up to 5000 Defence points. Note that this only applies to new content, since your Endurance, Mastery, and Power is capped in downscaled level 70 instances. You may want to build another gear with Warding Mods for old content, since Defence isn’t capped (although its percentage returns are terrible), gaining about 9% additional defence chance.
Endurance determines how big your life pool will be. Every point of Endurance gives you about 14 HP. You can find Endurance on every type of gear piece or modification. Since it’s capped in old instances, there’s no reason for aiming for high Endurance numbers in your Gear, if you only do them. Regarding Dxun, stacking Endurance can save your life, although it has lost most of its former greatness since healers’ single target HPS weren’t scaled up enough to compete with the now much bigger life pool. If you are losing more life than your healers are able to restore, stacking Endurance won’t be of much use. You will still end up having about 300k health in one way or another without even caring about Endurance. As mentioned above, two separate Sets for old and new content may be the way to go.
Mastery/Power
Mastery is a versatile stat since it buffs your bonus damage and critical rating. It has lost some of its former greatness because it’s capped in downscaled content. You gain Mastery from Armorings, Modifications and DPS Enhancements. Power buffs your bonus damage and is also capped in level 70 legacy content. If you’re progressing Dxun, I strongly recommend stacking Mastery and Power. For legacy content, I’d hold off from doing that since it won’t matter.
Crit/Alacrity/Accuracy
All Tanks have a passive Accuracy of 111,00% so that you don’t need to stack Accuracy (arguably everything above goes into Armor Penetration, but just no).
Regarding Crit and Alacrity, it completely depends on your playstyle. If you reach 1213 Alacrity, your global cooldown (GCD) is lowered to 1.4 seconds instead of 1.5 seconds. Theoretically, using more skills per minute (higher APM) should increase your DPS. Alacrity doesn’t affect most of your defensive cooldowns, but at least Overcharge and Recklessness will lose a few seconds cooldown (Overcharge about 8 seconds and Recklessness about 6 seconds). In regards to pushing your DPS higher, I’d recommend stacking Critical Rating. If your right side and all Augments are full stacked on Shield/Absorb, you can replace your Earpiece and Implants with Crit ones. I use the Critical Sha’tek Earpiece and Implants and would recommend equipping them.
Conclusion
As mentioned above, it would fit the best to build two separate gear sets for downscaled NiM content and Dxun Progress. Always take Resistive Armorings (either unlettered or the R-1 version) You should aim for about 3500 Shield, 2500 Absorb and 1350 Critical rating. I use 6 Absorb Enhancements, 1 Shield Enhancement, 2 Shield Implants, 1 Shield Earpiece, 14 Critical Augments and 2 Sha’tek Relics of the Shield Matrix. Use Crit Crystals for DPS and Endurance Crystals for extra life (won’t work in legacy content, use Crit Crystals in old instances).
Use Stims at will – Endurance/Defence or Mastery/Power will serve best in Dxun, while they won’t do much in legacy content (fair to say that the blue Stim will at least buff your Defence by some tenths of a percent). In old instances, you may choose using either the Endurance/Defence or the Accuracy/Crit stim, since at least one of their stats will matter.
If you want to build the most tanky tank set ever built, you may choose normal or R-1 tank Armorings, unlettered Modifications between R-17 and R-20, Immunity Supreme Enhancements 80 R-1 and Sturdiness Supreme Enhancements 80 R-1 (which give you 451 tertiary stat) and Sund Tech Warding Implants and Earpiece (which give you 471 tertiary stat, while SoroSuub Warding will give you the most Endurance). You will end up having about 4000 Shield and 3300 Absorb, a huge life pool and about 7000 Defense. Complete this gear set with defensive Amplifiers (I would recommend Fortuitous Redoubt) and no Juggernaut will ever laugh at you again if you’re too lazy to use defensive cooldowns. Have fun!
Who am I to tell you how to tank?
I’m Dyro, a Sintank, Memelord, and Raid Lead from the German Server Tulak Hord.
I’m playing actively since 5.2 and main Darkness since 5.3. Since then, I have cleared and repeatedly re-killed every endgame encounter in SWTOR apart from Gods NiM. I spent most of my raiding time in the late 5.x era with <Silenced> (and <La’frayeur>, what’s technically the same) and <Orange> (the new black, it’s blacker now!), where I’m leading my own raid group through old NiM instances and Dxun. I want to shout out a huge Thank You! to Amo’sh for introducing me into nightmare content. I’m publishing this guide in memory of our fallen hero Zwirni (WoW has him now!) and his famous Zwirntorials. He may not have been the hero we wanted but surely the hero we deserved!
If you have any questions related to this guide, just comment below or whisper my Characters on Tulak Hord (you will find me most likely on Dyro, Réfugéé or Blasterjaxx).
Discover more from Xam Xam
Subscribe to get the latest posts sent to your email.









































































